LOGO OA教程 ERP教程 模切知识交流 PMS教程 CRM教程 开发文档 其他文档  
 
点晴ERP是一款针对中小制造业的专业生产管理软件系统,系统成熟度和易用性得到了国内大量中小企业的青睐。
点晴PMS码头管理系统主要针对港口码头集装箱与散货日常运作、调度、堆场、车队、财务费用、相关报表等业务管理,结合码头的业务特点,围绕调度、堆场作业而开发的。集技术的先进性、管理的有效性于一体,是物流码头及其他港口类企业的高效ERP管理信息系统。
点晴WMS仓储管理系统提供了货物产品管理,销售管理,采购管理,仓储管理,仓库管理,保质期管理,货位管理,库位管理,生产管理,WMS管理系统,标签打印,条形码,二维码管理,批号管理软件。
点晴免费OA是一款软件和通用服务都免费,不限功能、不限时间、不限用户的免费OA协同办公管理系统。

点晴OA办公管理信息系统 →『 经验分享&问题答疑 』 本版文数:6636  今日文数:4197

在如今数字化时代,无论是个人用户连接多设备、企业搭建异地办公网络,还是开发者进行跨地域服务调试,安全、便捷的虚拟专用网络解决方案都至关重要。之前一直在用OpenVPN,然而OpenVPN采用传统的客户端-服务端架构,所有节点必须通过中心服务器进行认证和数据转发,依赖中心化节点的稳定性和带宽。若中心服务器故障或被攻击,整...
admin36222025/8/13 16:21:51
微软即将停止对Windows10的更新,有许多用户从Windows7或Windows10升级至Windows11,但是对Windows11的右键菜单会感到非常不适应。在Windows11中,如果想完成一些常规操作,还需额外点击“显示更多选项”才能看到熟悉的菜单样式,操作相当繁琐。为了帮助大家解决这个逆天的右键菜单所带来...
admin9022025/8/13 15:40:34
2025年3月14日,湖南某医院被巡查发现存在医疗信息泄露风险。经核实,该院体检系统MySQL数据库服务存在弱口令漏洞,并且该服务映射到公网可访问的端口,导致未经授权的人员可直接获取相关医疗信息。事件性质恶劣,不仅触犯了《中华人民共和国数据安全法》,还暴露出当前部分医疗机构在网络安全基础工作上的严重短板。对于涉及数百万...
admin21362025/8/13 11:58:14
2025年,企业的数字化转型已进入深水区,办公效率的提升不再是“锦上添花”,而是“生死攸关”。无论是中小企业的流程混乱,还是大型集团的协同难题,OA系统(办公自动化系统)都已成为企业管理的核心工具。它像一条看不见的“数字神经”,串联起企业的审批、文档、沟通、数据等环节,让管理从“人治”走向“系统治”。但面对市场上五花八...
fangfang15382025/8/13 9:44:06
BGP是多线机房的一项高级技术,路由器根据访问者的路由跳数以及其他技术参数来自动判断最佳访问路径,从而实现单IP快速访问电信、联通、移动的效果。这项技术同样运用于多线BGP机房,如果一个机房有多条线路接入,那么当某一线路出问题时,路由会自动跳转通过其他线路来访问。BGP基于TCP进行建立和维护连接,并且具有并使用TCP...
admin10502025/8/12 12:22:35
JustColorPicker(屏幕取色小工具)功能:一款便携式取色工具,支持捕捉屏幕任意位置颜色,格式涵盖HEX、RGB、HSB/HSV、HSL、CMYK、TColor等,还可冻结画面、锁定采样点、放大取色、生成渐变与配色方案,并支持导入导出Photoshop.aco或GIMP.gpl调色板。优点:永久免费,无需安装...
admin11782025/8/12 11:03:23
TextGrab(OCR截图文字识别工具)功能:一款Windows平台的OCR工具,支持快速截图并识别图像中的文字,自动复制到剪贴板,方便在任何应用中粘贴使用。优点:免费开源,支持四种模式:全屏截图、抓取框、纯文本编辑器和快速查找,支持热键启动,界面简洁,无需常驻后台进程。支持系统:Windows10/11下载地址:h...
admin10072025/8/12 10:58:04
转载请注明以下内容:来源:公众号【网络技术干货圈】作者:圈圈ID:wljsghq在当今的计算世界里,有三位“武将”几乎无处不在:•CPU——通用型的“大脑”,几乎任何计算任务都能接。•GPU——图形和并行计算的“多核猛将”,擅长“人海战术”。•NPU——人工智能领域的新锐,专为神经网络而生。​它们的出现并不是一蹴而就的...
admin10252025/8/12 10:46:30
很多公司为了公司网络安全考虑,是不允许公司电脑访问互联网的,我们一般叫做外网,此外网非彼外网。公司内部的电脑只能访问公司内部服务器,比如OA、ERP、域服务器和文件服务器等。但是同时有些人有外网需求,一般公司内部都会有两条线,一条线用来访问公司内部网络,一条线专门用来访问外部网络。一、硬件要求:1、电脑必须有两张网卡2...
admin11282025/8/12 10:44:21
R-Studio数据恢复软件,基本上每个人都盼望自己永远不要用到,但是这种软件不能没有,当你需要的时候,在网上找不到的时候那是真让人挠头!毕竟数据恢复这种业务在一些大公司的收费列表里都是4位数的价钱!https://pan.quark.cn/s/3ed6edfa24ff本地下载:地址1、地址2​​今天给大家推荐的是绿色...
admin8642025/8/12 10:41:20
请问人事信息里已录入的人员照片可以根据员工编号导出吗?不能直接导出图片。员工图片在点晴MIS系统服务器目录“D:\ClickSun\Files\user_pic”中,管理员登录点晴MIS系统服务器直接复制出来即可。
admin8442025/8/12 10:28:54
在网络技术的世界里,正向代理和反向代理经常被提及,但很多人对它们的概念和用途仍然感到模糊。🤔它们是如何工作的?各自适合什么场景?两者到底有何区别?本文将从原理、工作流程、应用场景、优缺点等多个维度详细解析,带你彻底搞懂这两个常见的代理技术!🚀​一、什么是正向代理(ForwardProxy)?正向代理是客户端(用户)...
admin8722025/8/12 10:23:58
在现代网络架构中,“代理”早已不是黑客电影里的神秘词汇,它早就融入了日常的互联网生活。从公司上网限制、加速访问海外网站,到CDN全球加速、负载均衡,甚至是隐藏服务器真实IP,背后几乎都绕不开两个关键角色:正向代理(ForwardProxy)和反向代理(ReverseProxy)。很多人第一次听说这两个概念时,常常一脸懵...
admin15522025/8/12 10:17:14
1.Notable Notable是一个开源的、界面美观的跨平台Markdown编辑工具,它采用了与VisualStudioCode相同的编辑器内核,因此具备了多光标编辑、迷你地图视图和卓越的语法高亮等特性。 Notable在设计上强调了安全与隐私保护,所有的笔记内容都保存在用户自己的设备上,并且用户可以选...
zhenglin21802025/8/11 16:40:28
文/昊评2025年Q3,某论坛流传「slmgr/skmskms.03k.org」可永久激活Windows,引发全网狂欢。但实测发现,这条「魔法指令」实则是微软与盗版团伙的「量子纠缠」——你以为在破解系统,实则在帮微软收集盗版证据。​1.「永久激活」的量子态分析参数民间KMS激活微软官方授权差异真相激活有效期180天(需...
admin13162025/8/11 11:15:34
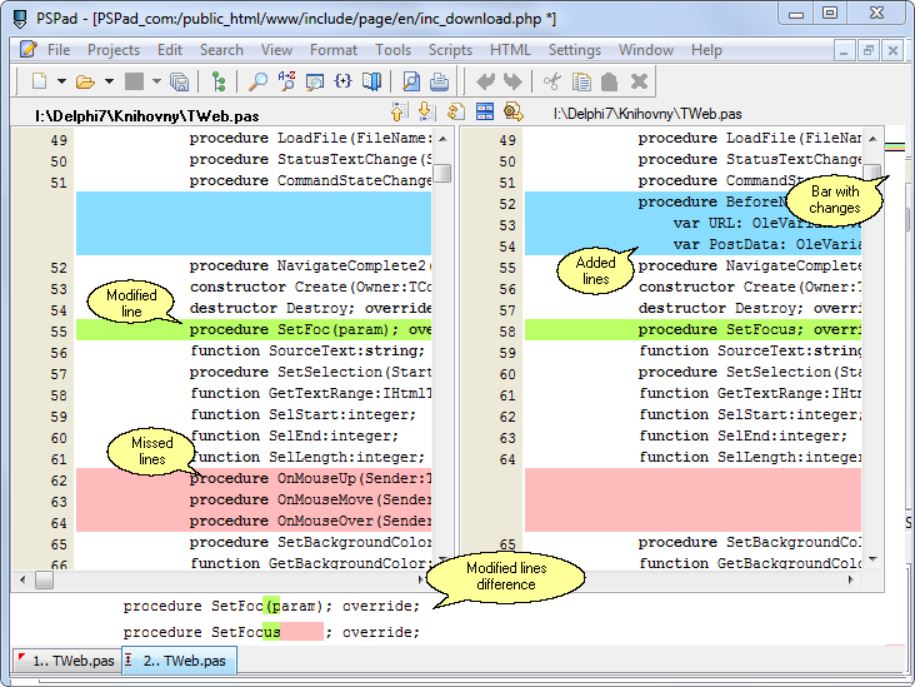
PSPad是一款功能丰富的免费文本编辑器,主要面向开发者和经常处理文本的用户,于2001年首次发布,适用于Windows平台。主要功能特点包括:语言支持:支持超过50种编程语言的语法高亮显示,包括HTML、CSS、JavaScript、PHP、Python等,方便开发者高效编写和编辑代码。界面定制:用户可根据个人偏好定...
admin12492025/8/11 10:40:07
“世界上最遥远的距离,是明明设备就在那里,我却连不上它”2024年Git开发者报告显示:87%的开发者每月经历3次以上「设备失联」困境:•跨国会议前找不到测试环境入口🤯•紧急修复生产事故却连不上跳板机🔥•家庭NAS里的宝宝照片在外无法查看👶❌这不是网络设备的问题,而是网络逻辑架构的问题。传统VPN、DDNS、反向...
admin27172025/8/11 10:33:56
Windows-MCP是啥今天给大家介绍一个超酷的开源项目-Windows-MCP。这个项目简直就是给AI助手装上了“手脚”,让AI能实实在在地和Windows系统互动——不管是打开APP、点鼠标、敲键盘,还是查文件、做测试,都能搞定。支持从Windows7到Windows11的所有系统,不管你电脑是老款还是新款,都能...
admin23012025/8/11 10:22:33
在数字化时代,网络流量的监控对于了解设备联网状态、排查网络问题至关重要。但对于不少用户而言,专业的网络监控工具往往操作复杂、门槛较高。今天要为大家介绍的Sniffnet,正是一款致力于让普通用户也能轻松监控互联网流量的跨平台应用。一、介绍Sniffnet是一款专注于让用户舒适地监控互联网流量的应用程序,具有跨平台、直观...
admin16442025/8/11 10:18:10
在日常开发和运维中,我们经常会遇到需要将内网服务暴露到公网的场景,比如远程访问家中的NAS、调试内网的开发服务等。而传统的内网穿透工具要么性能不足,要么配置复杂,难以满足高要求场景。今天就为大家推荐一款用Rust编写的高性能内网穿透工具——rathole,它安全、稳定且资源消耗极低,或许能成为你的得力助手。一、介绍ra...
admin20282025/8/11 10:16:19
大家在使用电脑过程中,有没有遇到这样的情况:在安装某些软件的时候,弹出一个提示框“您没有足够的权限安装此软件”。又或者想要修改一些系统的关键设置,比如修改系统配置、调整系统服务,却发现服务被限制,无法启用。这些问题的原因就是我们当前使用的普通账户权限不足。Windows通过用户账户控制(UAC)机制,将日常操作与系统级...
admin10862025/8/11 9:39:56
你有没有遇到过这样的场景:明明数据库里没设置外键约束,订单表的user_id却总能乖乖指向用户表的id?这背后可能藏着一种「隐形纽带」——逻辑外键。今天咱们就来扒一扒这个数据库设计中的「暗操作」,看看它凭什么在高并发系统里越来越受欢迎!一、逻辑外键:数据库里的「君子协议」逻辑外键(LogicalForeignKey)其...
freeflydom11132025/8/11 9:39:07
简介:Notepad++是一个轻量级、多语言支持的代码编辑器,特别受到编程和文本处理从业者的喜爱。其突出特点包括多种编程语言的语法高亮、内置宏功能、多文档界面、查找和替换、插件支持和编码转换等,这些都极大地提高了程序员的工作效率。此外,它的绿色软件属性允许用户无需安装即可使用,便于在不同电脑间携带使用。Notepad+...
admin19602025/8/9 18:02:03
在信息爆炸的时代,客户的主动搜索行为,比你想象得更重要。搜索引擎,几乎是用户了解一个品牌或产品的起点。要在搜索中脱颖而出,SEO(搜索引擎优化)就是一项不可忽视的基本功。本文系统梳理了SEO的概念、基本术语、实操策略与SEO和广告的区别,适合外贸企业、营销负责人、技术人员一起参考。 一、什么是SEO?SEO,全称...
zhenglin11972025/8/9 17:44:34
Notepad++顾名思义就是windows内置Notepad的增强版,它采用C++编写,性能优秀,不仅小巧(绿色版仅2.7MB,下载附件:Notepad++V7.7.1.rar),功能众多,插件丰富,而且最关键的是“完全免费”!这一点比起Editplus、UltraEdit、SublimeText等其它文本处理软件来...
admin12362025/8/9 17:42:35
本版面共有 266 页, 6636 篇文章 >> 1 ... 9 10 11 12 13 14 15 16 17 18 19 ... 266
页码:

Copyright 2010-2025 ClickSun All Rights Reserved